01.文生图
ComfyUI的默认界面是最基本的SD1.5文生图工作流。工作流程由节点和线组成,节点是矩形块,用于执行某种任务,线是连接节点之间的输入和输出的线。

默认生成的基础文生图
在“空Latent”节点中设置图片尺寸。
在“K采样器”节点中设置采样器、步数、CFG、降噪等参数。
点击“执行队列”运行工作流程,运行完毕后,你会看到生成的第一张图片。
02.图生图
- 文生图是通过输入一段描述性文字来生成图像。用户通过文本描述来指导AI生成符合预期的图片,可以控制画面的风格、内容和构图,适用于各种风格和载体的图像生成。
- 图生图则是通过上传一张基础图像,AI根据提示词进行加工,生成一张混合了原始图像和文本描述的新图像。这种方法在保留原始图像结构的基础上,可以融入新的风格或变化
图生图与文生图基本一样,文生图是给潜空间图一个空的latent,用来定义生成图片的大小。而图生图则是需要给到潜空间一张图片做参考,而图片无法直接给到潜空间,这时就需要在中间加个VAE编码了。

K采样中降噪越大,重绘幅度越大
文生图是通过latent来定义生成图片的大小,而图生图则是通过加载图像的系数来生成。有时加载的图像可能会过大或过小,这时我们就可以在中间加个缩放图像大小节点来控制。

需要注意图像比例,要不就会被拉伸
03.局部重绘
标准局部重绘就是在图生图的基础上增加一个遮罩;让重绘只对遮罩部分生效,有点像PS的蒙板
右键单击图片,在菜单中选择“在遮罩编辑器中打开”,在图片上使用画笔涂抹要修复的区域,使用鼠标滚轮控制画笔大小,按住ALT键可以擦除涂抹的区域。

在编码与K采样中间加一个遮罩节点

你可以在K采样器节点中调整重绘强度,但是设置得太高可能会导致图像不连贯。
点击“执行队列”开始生成修复的图片。
此工作流程适用于低重绘强度,如果必须使用高重绘强度,则需要使用接下来的工作流程。

所以,局部重绘就是想办法选择出要重绘的部分,标准的方法就是在遮罩编辑器中打开进行涂抹。这个方法不够精准,所以就有了用其它插件的方法。比如:语义分割segment、直接上传遮罩、
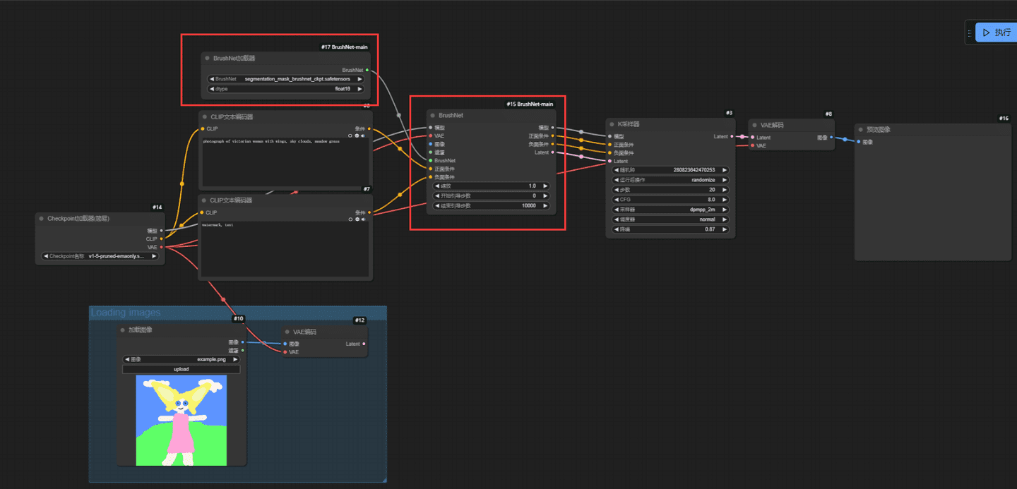
04.局部重绘工作流
上面讲到用涂抹遮罩的局部重绘的方法,下面就来讲讲语义分割segment当遮罩选取的方法
通过segment anything和BrushNet插件,让产品与背景有很好的融合交互效果。
工作流下载:
产品更换背景工作流
yu7f
复制
无
复制
1.安装插件
插件安装地址
BrushNet:https://github.com/nullquant/ComfyUI-BrushNet
segment anything:https://github.com/storyicon/comfyui_segment_anything
直接产品管理器里搜索并安装

segment anything语义分割,在这里的作用就是抠图使用。
它需要用到模型:如果目录里没有,就自己建个文件夹
01.bert-base-uncased
下载:config.json
model.safetensors
tokenizer_config.json
tokenizer.json
vocab.txt
模型到models/bert-base-uncased里面;
地址:https://huggingface.co/google-bert/bert-base-uncased/tree/main
02.SAM的三个模型:放到comfyui根目录modelssams里面;
03.GroundingDINO模型:放到comfyui根目录modelsgrounding-dino里面;
地址:https://github.com/storyicon/comfyui_segment_anything?tab=readme-ov-file
BrushNet:对抠出来的蒙版区域进行重绘。
brushnet模型:放到comfyui根目录/models/inpaint
这些模型系统会在使用时自动下载,但速度比较慢,可以去以下地址下载:
产品更换背景工作流
yu7f
复制
无
复制
Segment anything
segment anything语义分割,在这里的作用就是抠图使用,根据关键词进行抠图。
看起来不是眼熟,像不像WebUI里的Inpaint anything的阉割版。

G-DinoSAM语义分割输入:SAM模型、G-Dino模型和加载图像;

局部重绘中白色表示重绘部分
提示词->要选择对象的名称
阈值->提高识别的精度
输出遮罩—>给到BrushNet的遮罩节点
缺点:有些复杂的图片对象比较难用关键词去选取到对的对象,控制性不强。(人物识别没有问题)这情况我们可以选择使用PS扣图后当蒙版使用。

BrushNet
BrushNet:对抠出来的蒙版区域进行重绘。局部重绘
初始工作流呢也很简单,主要是 BrushNet 的两个节点,一个是「BrushNet加载器」节点,一个是「BrushNet」节点。

BrushNet加载器节点主要就是加载我们的模型 BrushNet 模型,不带 sdxl 的模型只能针对 SD1.5 的模型,带 sdxl 的模型自然就是针对 SDXL 的模型啦!
里要是小伙伴们看的不爽,可以把 SD1.5 的模型和 SDXL 的模型分别放到不同的文件夹里。

scale ->BrushNet 的"强度",默认是 1,越大,BrushNet 对最终出图的影响也就越大;越小就影响越小。scale 设置为 0 的时候,和原图已经没有太多关系了。
start_at ->就是从哪一步开始影响图片的生成。
end_at ->就是从哪一步结束影响图片的生成。
3.完整工作流
01.从模板里新建一个标准的图生图工作流

02.使用BrushNet局部重绘。

剩下图像/遮罩就是连Segment的
03.使用segmnet,加载模型,利用关键词生成遮罩。

关键词选的蔬菜,想重绘的部分是背景,所以要再加个反转遮罩
更多遮罩方法
05.反推提示词
前面学了文生图、图生图、局部重绘,里面都需要填写关键词。特别是图生图,局部重绘,基本都是与图片相关的提示词。这时候就可以使用图片反推提示词,更加方便。
反推插件很多,总结一下:
- wd 14 tagger速度快,但是元素少 ,风格识别不了
- easyuse(clip询问机),可以识别大部分元素,风格,但少量元素会丢失 (推荐)
- moondream,deepseek,florence可以识别大部分元素,但是风格识别不了
- deepseek建议使用小模型,大模型时间太长(10-20分钟)
- ollama识别元素详细丰富,识别不了风格。(与原图匹配度不高)
- Gemini可以识别大部分元素,风格 ;但节点需要魔法访问才行。(推荐)
个人觉得还是clip询问机经济高效,适用于大部分场景
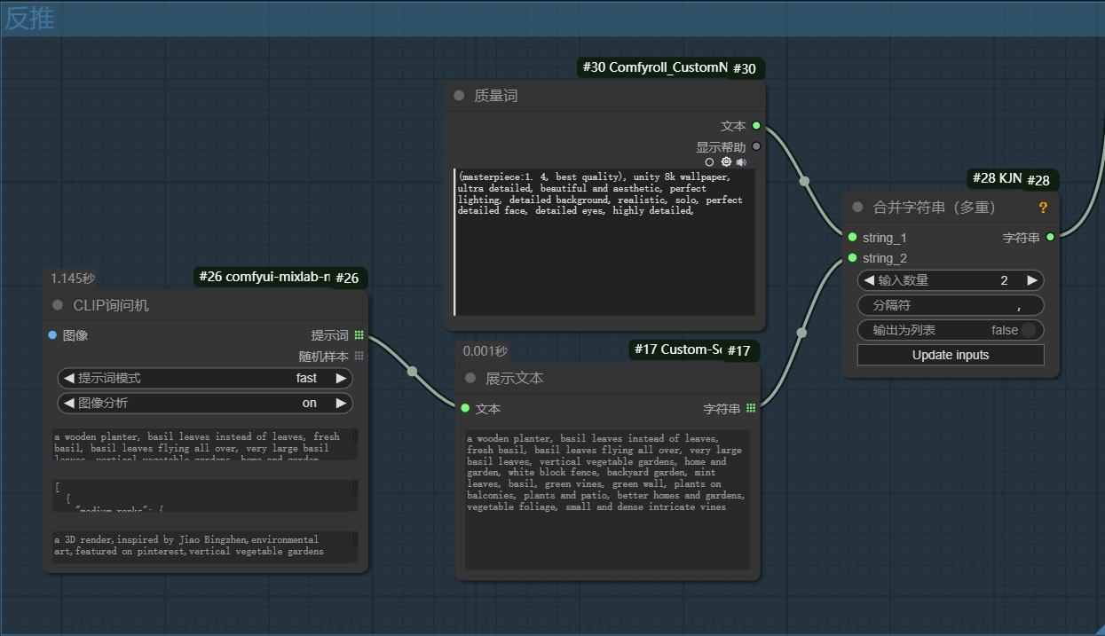
Clip询问机(推荐)
首先需要在ComfyUI中通过插件管理器安装Comfyui-mixlab-nodes插件。
• Comfyui-mixlab-nodes插件 :https://github.com/shadowcz007/comfyui-mixlab-nodes.git
第一次运行时会自动下载模型,需要网络。
这也是经常有节点报错的原因(一般是绘世启动器的),在启动器中点设置-关闭国内镜像-再打开代理设置。


随机样本--->会随机给出5种场景;(需要把图像分析打开)
提示词模式--->有4个模式:fast(快速), classic(普通) , best(最好) ,negative(负面);一般使用fast就可以满足大部分要求。
可以使用合并字符将它们合并起来,分隔符里必须用上“,”
合并上质量词,给到正面提示词。

完整工作流,缺点是需要翻墙网络
WD1.4 Tagger
直接搜索并安装
模型默认加载时会自动下载,如果没有建议直接下载放到:
custom_nodes/models/ComfyUI-WD14-Tagger

置信度->默认值0.35,能满足绝大部分要求。值越小,生成的提示词就越详细。反之越高内容越精简。
替换下划线->关闭时词之间用下划线相连,例:white_background ; 开启后用空格替换下划线。
尾随逗号->词间末尾会加上逗号
区别:无法识别风格,细节上也会少一些。
07.Lora模型
它是加强某一种风格的模型。
大模型和LoRA模型在大小和微调技术上有显著区别。大模型如CKPT体积大,学习大量数据生成能力强。LoRA模型小,用于微调大模型,提供更细粒度调整。
LoRA模型是一种微调模型,它不能独立生成图片,常常用作大模型的补充,用来生成某种特定主体或者风格的图片,比如插画风格、机械战衣、粘土风格等等。
我们举个更容易懂的例子:大模型就像素颜的人,LoRA模型就如同进行了化妆、整容或cosplay,但内在还在大模型的底子。
**当然LoRA模型不仅仅限制于人物,场景、动漫、风格都有相对应的LoRA。
下载模型
模型左上角会有一个模型类型的标记,CHECKPOINT 代表大模型,LORA 代表这是一个LoRA模型。
- 下载:点击下载到本地。LoRA模型文件一般比基础模型要小很多,只有几十、几百兆,将模型放在lora文件夹中,默认ComfyUI/models/loras。
- 触发词:有些模型需要在提示词中包含这些词语,才会生成对应风格的图片,记得复制粘贴到你的提示词中就行了。
加载LoRA模型

用法很简单,将lora加载器串联在大模型与K采样中间
模型强度和CLIP强度都是用来控制LoRA模型对图片风格的影响力的,值越大生成的图片越贴近LoRA风格,但也有过拟合的风险,也就是生成出来的都是一个样子,缺少变化,或者不遵守提示词的描述。
但是也要注意到它们影响的方面不同:
clip强度影响的是模型对提示词的理解,较高的clip会让生成结果更准确;
模型强度则直接影响LoRA风格能否被应用到生成图像中。
使用不同的LoRA模型时,它们的推荐值也是不同的,一般可以在LoRA模型的下载页面上获取到作者的建议值,比如下图中的这个LoRA说明:

还要注意,LoRA模型的算法版本要和SD基础模型匹配,要么都是SD1.5,要么都是SDXL,不能混用。
连接线2中间还可以串联了一个“CLIP设置停止层”,这个是可选的节点。怎么理解这个停止层呢?模型训练的时候,会学习到很多训练素材的特征,这些学习到的特征是分层的,越往后的层学习到的特征越细致,比如第一层学到一个人,第二层学到男人或女人,第三层学到长头发还是短头发,以此类推,会有很多层。
CLIP使用的层数越高,输出的结果更加稳定,但也有过拟合的风险,也就是生成的结果和训练数据过于相像,而我们可能不需要那么多细节的还原,设置clip停止层可以缓解此类问题,这个值一般设置为: -2。
09.光效匹配工作流
IC-Light插件
IC-Light的全称是“Imposing Consistent Light”,由ControlNet的作者开发。这款工具利用先进的机器学习技术,能够根据简单的文本提示或背景图像,调整照片的光照效果,使其与新环境或设定的氛围完美融合。

SD中我也详细介绍过:
https://www.comfyorg.cn/1603.html
安装插件:

管理器中搜索IC-Light并安装
它需要用到模型:
IC-Light模型放到ComfyUI安装目录的/models/unet/IC-Light文件夹里面(需要安装完IC-light插件重启comfyui才有的,如果没有,可以手动创建一个IC-Light文件夹)
模型链接:https://www.comfyorg.cn/973.html
模型
dwhy
复制
无
复制
官网地址:lllyasviel/ic-light at main
主要节点应用ICLight条件和加载ICLight模型

加载ICLight模型:
需要与应用ICLight条件节点一起使用,加了加载模型节点与K采样中间 iclight_sd15_fbc.safetensors模型 -> 使用了背景调节的重新照明模型。 iclight_sd15_fc.safetensors模型 -> 默认的重新照明模型,以文本和前景为条件。您可以使用初始潜能来影响重新照明。
应用ICLight:
一、光效模型有三个:
- iclight_sd15_fc.safetensors 默认的照明模型,以文本和前景图为条件。
- iclight_sd15_fcon.safetensors 与“iclight_sd15_fc.safetensors”相同,使用偏移噪声进行训练。默认的“iclight_sd15_fc.safetensors”稍微优于此模型。
- iclight_sd15_fbc.safetensors 以文本、前景图和背景图为条件的重新照明模型。
总结:fc和fcon功能一样(没有背景图时使用)但fc更好,fbc(有背景图时使用)。使用不对的会报错!
二、文字提示不能影响光效,但是可以影响其他元素:
当没有背景图和光效laten时,文字描述任何光效基本都是无用的:

第二种:遮罩地方 改成 上传 光源模板